Evite multas ambientais milionárias através de soluções ambientais eficazes. O Gerenciamento de áreas contaminadas (GAC) consiste na metodologia desenvolvida para adequar em níveis aceitáveis os riscos em que a população e o meio ambiente estão sujeitos em decorrência da exposição às substâncias provenientes da área contaminada.
Desta maneira objetivando a otimização dos recursos técnicos e financeiros, está metodologia foi elaborada em etapas sequenciais, nas quais a informação obtida em cada etapa servirá de base para orientar a execução da etapa seguinte.
Atualmente o modelo amplamente utilizado no Brasil, baseia-se o Manual de Gerenciamento de Áreas Contaminadas da Companhia Ambiental do Estado de São Paulo (CETESB), e na sua alteração mais recente a Decisão de Diretoria Nº 038/2017.
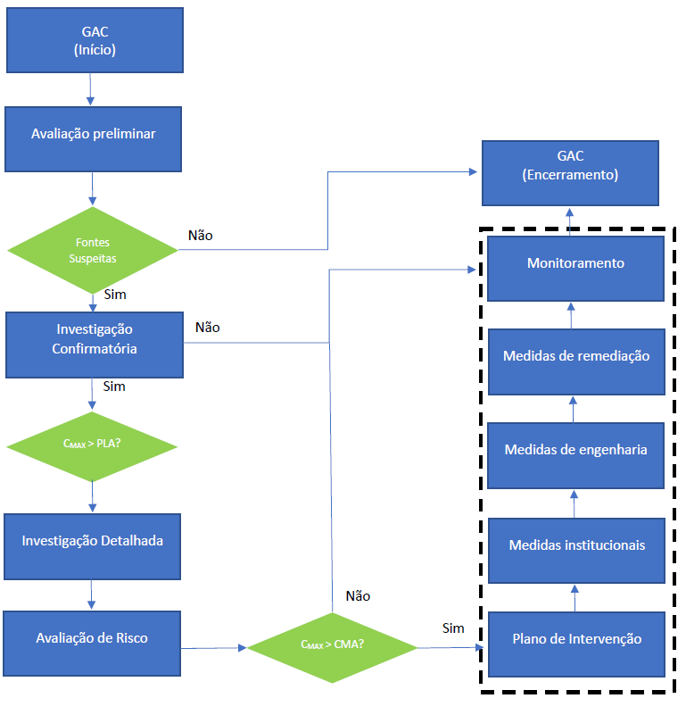
Seguindo este raciocínio as etapas que compõe o gerenciamento de áreas contaminadas estão contidas no fluxograma abaixo:

Legenda:
GAC: Gerenciamento de Áreas Contaminadas
CMAX: Concentração Máxima
PLA: Padrões Legais Aplicáveis
CMA: Concentração Máxima Aceitável
Como podemos ver no fluxograma fica evidente que a cada etapa em caso positivo deve ser iniciada uma nova etapa mais abrangente, com análises mais aprofundadas e medidas mais elaboradas, o que gera mais custos e tempo para reabilitação da área. Já quando as etapas vão obtendo respostas negativas o tempo para execução do gerenciamento e os custos são reduzidos em virtude da redução de etapas a serem cumpridas.
Mas por quê eu devo realizar o gerenciamento de áreas contaminadas (GAC)?
Bom, após uma área ser enquadrada como contaminada o órgão ambiental competente informa ao cartório de registro imóveis. Onde na matrícula daquele imóvel ficará registrada a contaminação, tendo ocorrido isto o órgão ambiental irá se manifestar solicitando aos responsáveis da área a execução do GAC.
Contudo é possível que estas etapas não ocorram e sua área não esteja cadastrada como contaminada, porém atualmente como garantia de que estamos negociando uma área livre de contaminação é comum no momento da negociação a exigência por parte do comprador a realização do GAC, tendo em vista que conforme a legislação vigente no Brasil, ao comprar um ativo, neste caso o imóvel, o comprador é responsável pelo passivo, a potencial contaminação. Desta maneira afim de evitar problemas com a comercialização de uma área contaminada as negociações ficam atreladas a execução do GAC. E isto tem se tornado tão comum que até mesmo grandes incorporadoras tem tido como obrigatoriedade pelas instituições financeiras a execução do GAC para financiamento da construção de empreendimentos imobiliários, visto que ao financiar a obra a instituição financeira se torna corresponsável pelo passivo ambiental da área.
Além de que como sabemos na maioria dos casos o não cumprimento de nossas obrigações geralmente acarretam em sanções, no caso do GAC não é diferente, quem quando solicitado da realização do mesmo, deixa de cumprir estará sujeito a sanções que vão desde à esfera administrativa com advertências, até mesmo executivas com o pagamento de multas milionárias e por fim interdições do empreendimento em questão. A CMA Engenharia Ambiental Ltda está há mais de 20 anos executando o gerenciamento de áreas contaminadas, com uma equipe multidisciplinar pronta para lhe atender. Vamos juntos solucionar as necessidades do seu empreendimento entre em contato conosco.
Lembre-se! Não corra riscos, evite multas ambientais milionárias e colabore com o meio ambiente.
.
Ficou com alguma dúvida ou precisa de um orçamento?
Entre em contato: +55 (11) 2225-3560
ou através do nosso e-mail ou formulário de contato: https://cmaambiental.com.br/contato/
Postado em: 10, jun, 2020